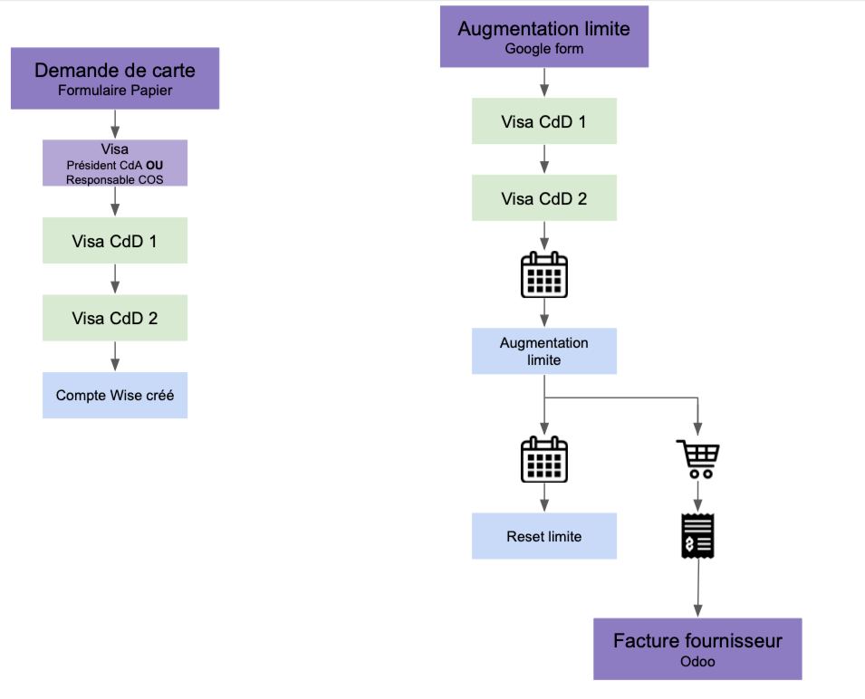
2 solutions existent pour utiliser des cartes de crédits :
Afin de faciliter le paiement par carte de crédit, l’AGEPoly met à disposition des cartes de crédit personnelle. Notre prestataire actuel est Wise
Dans cette phase de BetaTest, les commissions peuvent demander une carte de crédit personnelle. La demande et l’utilisation est décrite dans les liens ci-dessous.